【補足】Blueprintとdbを最短でFlaskを動かす方法
Blueprintを用いた実装は、以下の2ステップで行われます。
- Blueprintを実装する
- 実装したBlueprintをFlaskのアプリケーションに登録する
以下の順でうごかす!
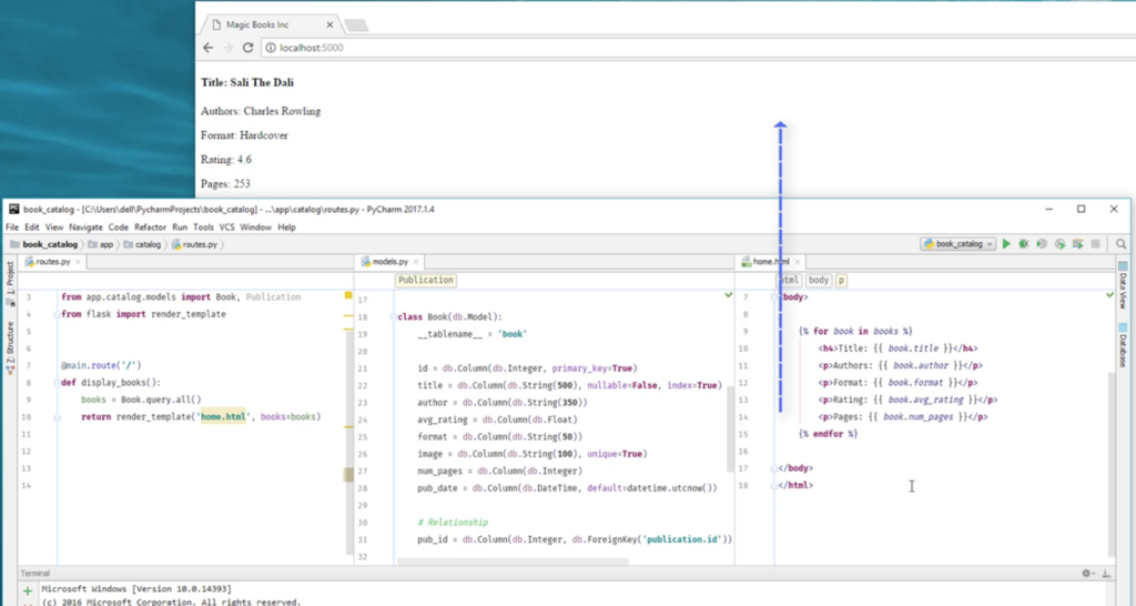
run→ route.py→ model.py → home.html
①route.pyがmode.pyを使ってdbを読み込む
②home.htmlに<p><a href=でURLを貼り付ける

単純なパッケージ
/yourapplication
runserver.py
/yourapplication
/__init__.py
#/yourapplication/runserver.py from yourapplication import app app.run(debug=True)
init.py の一例です:
#/yourapplication/yourapplication/__init__.py from flask import Flask app = Flask(__name__) import yourapplication.views
そして views.py はこのようになります。:
#/yourapplication/yourapplication/ views.py
from yourapplication import app
@app.route('/')
def index():
return 'Hello World!'
- Flask アプリケーションオブジェクトは init.py の中で生成されなければいけません。こうすればモジュールは各々安全にインポートされ、 name 変数は適切なパッケージに解釈されます。
2.すべてのビュー関数は init.py の中でインポートされなければいけません。 インポートはファイルの 最後 で行ないましょう。
実際に動かすと以下の通り。

モジュールを使う
ビューが10個以上あるような大きなアプリケーションはビューをモジュールに分割したほうがいい。